A
Arun's Blog
All Posts

Centralized Network Inspection with Palo Alto Firewalls and AWS Gateway Load Balancer

|23 min read|
AWSNetworkingSecurityTerraform
TL;DR

This post walks through a production implementation of centralized network inspection using Palo Alto VM-Series firewalls, AWS Gateway Load Balancer (GWLB), and Transit Gateway in a hub-and-spoke architecture. All traffic — North-South (internet-bound) and East-West (inter-VPC and VPN) — passes through a dedicated inspection VPC with dual GWLB endpoints, managed entirely with Terraform. Includes a deep dive on cross-zone load balancing — when to enable it, when to disable it, and how it interacts with TGW appliance mode for stateful firewall inspection.

The Challenge

When an enterprise operates dozens of AWS accounts across multiple regions, every packet that crosses a VPC boundary becomes a security question. How do you ensure that all traffic — spoke-to-internet, spoke-to-spoke, and on-premises-to-spoke — passes through a next-generation firewall without creating a routing nightmare?

This post walks through a production implementation of centralized network inspection using Palo Alto VM-Series firewalls, AWS Gateway Load Balancer (GWLB), and AWS Transit Gateway (TGW) — all managed with Terraform. The architecture inspects both North-South (internet-bound) and East-West (inter-VPC and VPN) traffic through a single, dedicated inspection VPC.

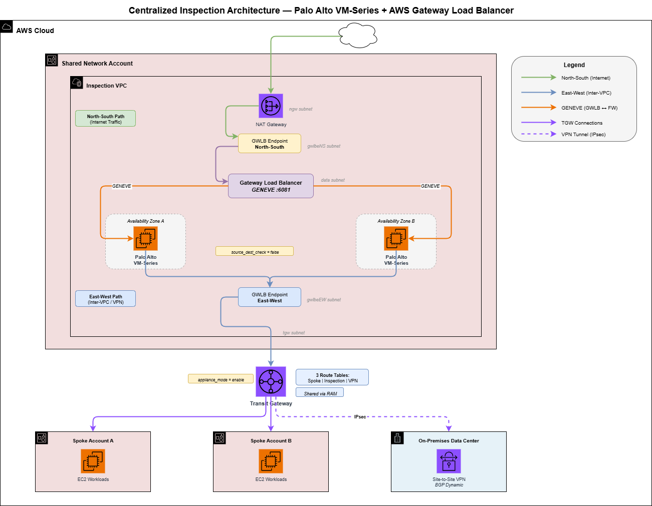
Architecture Overview

Centralized Network Inspection Architecture with Palo Alto and GWLB

The design follows a hub-and-spoke model:

  • Hub: A dedicated inspection VPC in a shared network account hosts Palo Alto VM-Series firewalls behind a Gateway Load Balancer.
  • Spokes: Multiple workload VPCs, each in its own AWS account, connect to the hub via a Transit Gateway shared through AWS Resource Access Manager (RAM).
  • On-Premises: Data center locations connect via Site-to-Site VPN with BGP dynamic routing.

All traffic flows through the inspection VPC before reaching its destination. No exceptions.

The Inspection VPC: Six Subnet Types, Two AZs

The inspection VPC is the most precisely engineered VPC in the environment. It uses six purpose-built subnet types, each deployed across two availability zones:

Subnet Purpose Default Route
mgmt Palo Alto management interfaces Internet Gateway
data GWLB target group (firewall data plane) None (GENEVE traffic)
ngw NAT Gateways for outbound internet Internet Gateway
tgw Transit Gateway attachment GWLB Endpoint (NS)
gwlbeNS GWLB Endpoints for North-South inspection NAT Gateway
gwlbeEW GWLB Endpoints for East-West inspection None (returns to TGW)

The critical insight is that routing drives the inspection model. The TGW subnets default-route to the North-South GWLB endpoint, but override with specific routes to the East-West GWLB endpoint for RFC1918 (private) traffic. This separation prevents hairpin routing and ensures each traffic flow takes the correct inspection path.

Defining the Subnet Layout in Terraform

Each subnet is created through a reusable module that accepts a default route and optional additional routes:

# Transit Gateway Subnet - where TGW attaches to the inspection VPC
module "subnet_tgw_1a" {
  source = "../../modules/subnet"

  vpc_id            = module.networking.vpc_id
  cidr_block        = var.subnet_cidrs.tgw.a
  availability_zone = "${data.aws_region.current.id}a"
  subnet_name       = "${var.vpc_name}-tgw-1a"

  # Internet-bound traffic defaults to North-South GWLB endpoint
  default_route = {
    gateway_id         = null
    nat_gateway_id     = null
    vpc_endpoint_id    = module.vpc_endpoints.endpoint_ids["gwlbe-NS-a"]
    transit_gateway_id = null
  }

  # Private traffic (spoke-to-spoke, VPN) routes to East-West GWLB endpoint
  additional_routes = merge(
    {
      for cidr in local.local_spoke_cidrs : cidr => {
        gateway_id         = null
        nat_gateway_id     = null
        vpc_endpoint_id    = module.vpc_endpoints.endpoint_ids["gwlbe-EW-a"]
        transit_gateway_id = null
      }
    },
    {
      for cidr in local.remote_spoke_cidrs : cidr => {
        gateway_id         = null
        nat_gateway_id     = null
        vpc_endpoint_id    = module.vpc_endpoints.endpoint_ids["gwlbe-EW-a"]
        transit_gateway_id = null
      }
    },
    {
      for cidr in local.onprem_cidrs : cidr => {
        gateway_id         = null
        nat_gateway_id     = null
        vpc_endpoint_id    = module.vpc_endpoints.endpoint_ids["gwlbe-EW-a"]
        transit_gateway_id = null
      }
    }
  )
}

This pattern is the heart of the dual-path inspection model. The default_route sends 0.0.0.0/0 (internet traffic) to the NS endpoint, while additional_routes sends every known private CIDR to the EW endpoint.

Centralized Spoke CIDR Management

With many spoke VPCs per region, manually maintaining route tables would be error-prone. Instead, all spoke CIDRs live in a single YAML file that every routing decision references:

# config/spoke_cidrs.yaml

onprem:
  - 10.0.0.0/8

regions:
  us-east-1:
    - 10.100.0.0/20
    - 10.100.16.0/20
    - 10.100.32.0/20
    - 10.101.0.0/20
    - 10.101.16.0/20
    # ... one entry per spoke VPC
  us-east-2:
    - 10.200.0.0/20
    - 10.200.16.0/20
    # ... mirrored DR region CIDRs

Terraform reads this file once and fans it out to every route table, TGW route, and firewall policy:

locals {
  all_spoke_cidrs    = yamldecode(file("${path.module}/../../config/spoke_cidrs.yaml"))
  local_spoke_cidrs  = local.all_spoke_cidrs.regions[data.aws_region.current.name]
  remote_spoke_cidrs = local.all_spoke_cidrs.regions[var.remote_region]
  onprem_cidrs       = try(local.all_spoke_cidrs.onprem, [])
}

Adding a new spoke VPC is a one-line YAML change. Every route table across the entire environment updates on the next terraform apply.

Gateway Load Balancer: The GENEVE Backbone

AWS Gateway Load Balancer is the service that makes transparent inline inspection possible. Unlike a traditional load balancer that terminates connections, GWLB uses GENEVE encapsulation (port 6081) to tunnel the original packet to the firewall and back, preserving source and destination IPs.

The GWLB Module

# Gateway Load Balancer
resource "aws_lb" "this" {
  name               = var.gwlb_name
  load_balancer_type = "gateway"
  subnets            = var.subnet_ids

  enable_cross_zone_load_balancing = var.enable_cross_zone_load_balancing

  tags = {
    Name = var.gwlb_name
  }
}

# Target Group - GENEVE protocol on port 6081
resource "aws_lb_target_group" "this" {
  name                 = var.target_group_name
  port                 = var.geneve_port
  protocol             = "GENEVE"
  vpc_id               = var.vpc_id
  deregistration_delay = var.deregistration_delay

  target_failover {
    on_deregistration = var.target_failover_on_deregistration
    on_unhealthy      = var.target_failover_on_unhealthy
  }

  health_check {
    enabled             = var.health_check_enabled
    interval            = var.health_check_interval
    port                = var.health_check_port
    protocol            = var.health_check_protocol
    timeout             = var.health_check_timeout
    healthy_threshold   = var.health_check_healthy_threshold
    unhealthy_threshold = var.health_check_unhealthy_threshold
  }

  tags = {
    Name = var.target_group_name
  }
}

# Listener
resource "aws_lb_listener" "this" {
  load_balancer_arn        = aws_lb.this.id
  tcp_idle_timeout_seconds = var.tcp_idle_timeout_seconds

  default_action {
    target_group_arn = aws_lb_target_group.this.id
    type             = "forward"
  }
}

# VPC Endpoint Service - makes GWLB available to other subnets/accounts
resource "aws_vpc_endpoint_service" "this" {
  acceptance_required        = var.endpoint_acceptance_required
  gateway_load_balancer_arns = [aws_lb.this.arn]

  tags = {
    Name = var.endpoint_service_name
  }
}

The GWLB deploys into the data subnets alongside the firewall data-plane interfaces. Cross-zone load balancing is enabled for high availability, and the TCP idle timeout is set to 3600 seconds to accommodate long-lived connections.

Invoking the GWLB Module

module "gwlb" {
  source = "../../modules/gwlb"

  gwlb_name                        = "${var.vpc_name}-gwlb"
  subnet_ids                       = [module.subnet_data_1a.subnet_id, module.subnet_data_1b.subnet_id]
  vpc_id                           = module.networking.vpc_id
  enable_cross_zone_load_balancing = true
  tcp_idle_timeout_seconds         = 3600

  target_group_name                = "${var.vpc_name}-gwlb-tg"
  geneve_port                      = 6081

  endpoint_service_name            = "${var.vpc_name}-endpoint-service"
  endpoint_acceptance_required     = false
}

GWLB Endpoints: Separating North-South from East-West

A single GWLB can serve multiple VPC endpoints, and this is where the dual-path architecture comes together. Four GWLB endpoints are created — two for North-South traffic and two for East-West — each in its own dedicated subnet:

module "vpc_endpoints" {
  source = "../../modules/vpc-endpoints"

  vpc_id                = module.networking.vpc_id
  endpoint_service_name = module.gwlb.endpoint_service_name

  endpoints = {
    "gwlbe-NS-a" = {
      subnet_id = module.subnet_gwlbeNS_1a.subnet_id
      name      = "gwlbe-NS-a"
    }
    "gwlbe-NS-b" = {
      subnet_id = module.subnet_gwlbeNS_1b.subnet_id
      name      = "gwlbe-NS-b"
    }
    "gwlbe-EW-a" = {
      subnet_id = module.subnet_gwlbeEW_1a.subnet_id
      name      = "gwlbe-EW-a"
    }
    "gwlbe-EW-b" = {
      subnet_id = module.subnet_gwlbeEW_1b.subnet_id
      name      = "gwlbe-EW-b"
    }
  }
}

The underlying module is intentionally simple — a for_each over the endpoint map:

resource "aws_vpc_endpoint" "this" {
  for_each = var.endpoints

  vpc_id            = var.vpc_id
  vpc_endpoint_type = "GatewayLoadBalancer"
  service_name      = var.endpoint_service_name
  subnet_ids        = [each.value.subnet_id]

  tags = {
    Name = each.value.name
  }
}

Why Separate Endpoints?

The separation is about return routing. After the GWLB inspects a packet, it returns it to the same GWLB endpoint that sent it. The route table on that endpoint's subnet determines where the packet goes next:

  • NS endpoint subnet: Default route to NAT Gateway (for internet egress), specific routes back to TGW (for return traffic to spokes).
  • EW endpoint subnet: All routes point back to TGW (no internet path needed).

If you used a single endpoint for both flows, you couldn't have different next-hops for internet-bound vs. inter-VPC return traffic.

North-South Endpoint Routing

module "subnet_gwlbeNS_1a" {
  source = "../../modules/subnet"

  vpc_id            = module.networking.vpc_id
  cidr_block        = var.subnet_cidrs.gwlbeNS.a
  availability_zone = "${data.aws_region.current.id}a"
  subnet_name       = "${var.vpc_name}-gwlbeNS-1a"

  # After inspection, internet-bound traffic goes to NAT Gateway
  default_route = {
    gateway_id         = null
    nat_gateway_id     = module.networking.nat_gateway_ids["1a"]
    vpc_endpoint_id    = null
    transit_gateway_id = null
  }

  # Return traffic to spoke VPCs goes back through TGW
  additional_routes = merge(
    {
      for cidr in local.local_spoke_cidrs : cidr => {
        gateway_id         = null
        nat_gateway_id     = null
        vpc_endpoint_id    = null
        transit_gateway_id = module.transit_gateway.tgw_id
      }
    },
    {
      for cidr in local.onprem_cidrs : cidr => {
        gateway_id         = null
        nat_gateway_id     = null
        vpc_endpoint_id    = null
        transit_gateway_id = module.transit_gateway.tgw_id
      }
    }
  )
}

Palo Alto VM-Series Firewalls

Two Palo Alto VM-Series instances run in an active-active configuration, one per AZ. Each firewall has two network interfaces:

  • Data interface (eth0): In the data subnet, receives GENEVE-encapsulated traffic from GWLB. Source/dest check is disabled — critical for inline inspection.
  • Management interface (eth1): In the management subnet, used for SSH/HTTPS administration. Gets an Elastic IP for remote access.

The Firewall Module

# Data interface - source/dest check MUST be disabled
resource "aws_network_interface" "firewall_data" {
  subnet_id         = var.data_subnet_id
  private_ips       = [var.data_private_ip]
  security_groups   = var.security_group_ids_data
  source_dest_check = false  # Required for inline inspection

  tags = merge(var.common_tags, {
    Name = "${var.vpc_name}-data-${local.az_suffix}"
  })
}

# Management interface with Elastic IP
resource "aws_network_interface" "firewall_mgmt" {
  subnet_id       = var.mgmt_subnet_id
  private_ips     = [var.mgmt_private_ip]
  security_groups = var.security_group_ids_mgmt

  tags = merge(var.common_tags, {
    Name = "${var.vpc_name}-mgmt-${local.az_suffix}"
  })
}

resource "aws_eip" "firewall_mgmt" {
  domain                    = "vpc"
  network_interface         = aws_network_interface.firewall_mgmt.id
  associate_with_private_ip = var.mgmt_private_ip

  tags = merge(var.common_tags, {
    Name = "${var.vpc_name}-mgmt-${local.az_suffix}-eip"
  })
}

# The firewall instance itself
resource "aws_instance" "firewall" {
  ami           = var.ami_id
  instance_type = var.instance_type
  key_name      = var.key_pair_name

  # Data interface as primary (eth0)
  network_interface {
    network_interface_id = aws_network_interface.firewall_data.id
    device_index         = 0
  }

  # Management interface as secondary (eth1)
  network_interface {
    network_interface_id = aws_network_interface.firewall_mgmt.id
    device_index         = 1
  }

  root_block_device {
    volume_size           = var.root_volume_size
    volume_type           = var.root_volume_type
    delete_on_termination = true
  }

  # Bootstrap configuration for GWLB integration
  user_data = <<-EOF
              mgmt-interface-swap=enable
              plugin-op-commands=aws-gwlb-inspect:enable
              EOF

  tags = merge(var.common_tags, {
    Name = "${var.vpc_name}-fw-${local.az_suffix}"
  })
}

# Register firewall with GWLB target group
resource "aws_lb_target_group_attachment" "firewall" {
  target_group_arn = var.gwlb_target_group_arn
  target_id        = aws_instance.firewall.id
  port             = 6081
}

Key Configuration Details

User Data Bootstrap: Two lines that are easy to overlook but essential:

  • mgmt-interface-swap=enable — Swaps eth0 and eth1 so the data plane uses the primary interface (required by AWS GWLB).
  • plugin-op-commands=aws-gwlb-inspect:enable — Enables the GWLB inspection plugin on the Palo Alto, which handles GENEVE decapsulation and re-encapsulation.

Instance Type: c5n.9xlarge — The c5n family is network-optimized with enhanced networking (ENA), providing up to 50 Gbps of bandwidth. For a firewall processing every packet in a multi-account environment, network throughput is the bottleneck.

Deploying Firewalls Per AZ

The compute layer instantiates the firewall module twice, once per AZ, referencing outputs from the networking and security layers via remote state:

module "firewall_1a" {
  source = "../../modules/palo-firewall"

  ami_id            = var.firewall_ami_id
  instance_type     = var.firewall_instance_type
  availability_zone = "${data.aws_region.current.id}a"

  mgmt_subnet_id  = data.terraform_remote_state.networking.outputs.subnet_ids.mgmt_1a
  data_subnet_id  = data.terraform_remote_state.networking.outputs.subnet_ids.data_1a
  mgmt_private_ip = var.firewall_mgmt_private_ips.a
  data_private_ip = var.firewall_data_private_ips.a

  security_group_ids_mgmt = [
    data.terraform_remote_state.security.outputs.vpc_allow_sg_id,
    data.terraform_remote_state.security.outputs.mgmt_access_sg_id
  ]
  security_group_ids_data = [
    data.terraform_remote_state.security.outputs.vpc_allow_sg_id
  ]

  key_pair_name         = data.terraform_remote_state.security.outputs.firewall_key_pair_name
  gwlb_target_group_arn = data.terraform_remote_state.networking.outputs.gwlb_target_group_arn
  vpc_name              = var.vpc_name
  common_tags           = var.common_tags
}

Transit Gateway: The Routing Brain

The Transit Gateway is the backbone that connects every spoke VPC, the inspection VPC, and the VPN tunnels. It uses three custom route tables to enforce inspection:

Route Table Associated With Routing Logic
Spoke All spoke VPC attachments Default 0.0.0.0/0 to inspection VPC
Inspection Inspection VPC attachment Propagated routes back to spokes
VPN VPN attachments All spoke CIDRs to inspection VPC

Transit Gateway Module

resource "aws_ec2_transit_gateway" "this" {
  description                     = var.tgw_description
  amazon_side_asn                 = var.amazon_side_asn
  vpn_ecmp_support                = var.vpn_ecmp_support
  auto_accept_shared_attachments  = var.auto_accept_shared_attachments
  default_route_table_association = var.default_route_table_association
  default_route_table_propagation = var.default_route_table_propagation

  tags = {
    Name = var.tgw_name
  }
}

# VPC Attachment - appliance_mode_support is critical
resource "aws_ec2_transit_gateway_vpc_attachment" "this" {
  count = var.create_vpc_attachment ? 1 : 0

  subnet_ids             = var.vpc_attachment_subnet_ids
  transit_gateway_id     = aws_ec2_transit_gateway.this.id
  vpc_id                 = var.vpc_id
  appliance_mode_support = var.appliance_mode_support  # "enable"

  tags = {
    Name = var.vpc_attachment_name
  }
}

# Route Tables - dynamically created from a map
resource "aws_ec2_transit_gateway_route_table" "this" {
  for_each = var.route_tables

  transit_gateway_id = aws_ec2_transit_gateway.this.id

  tags = {
    Name = each.value.name
  }
}

# Routes - each route references a route table key and attachment
resource "aws_ec2_transit_gateway_route" "this" {
  for_each = var.tgw_routes

  destination_cidr_block         = each.value.destination_cidr_block
  transit_gateway_attachment_id  = each.value.attachment_id != null ? each.value.attachment_id : aws_ec2_transit_gateway_vpc_attachment.this[0].id
  transit_gateway_route_table_id = aws_ec2_transit_gateway_route_table.this[each.value.route_table_key].id
}

# Propagations - automatic route learning
resource "aws_ec2_transit_gateway_route_table_propagation" "this" {
  for_each = var.route_table_propagations

  transit_gateway_attachment_id  = each.value.attachment_id
  transit_gateway_route_table_id = aws_ec2_transit_gateway_route_table.this[each.value.route_table_key].id
}

Invoking the TGW Module

The complexity lives in the caller, not the module. Here's how the three route tables, their associations, and routes are wired together:

module "transit_gateway" {
  source = "../../modules/transit-gateway"

  tgw_name        = "${var.vpc_name}-tgw"
  amazon_side_asn = var.tgw_amazon_side_asn
  appliance_mode_support = "enable"

  # Disable defaults so we control routing explicitly
  default_route_table_association = "disable"
  default_route_table_propagation = "disable"

  # Auto-associate new attachments to spoke table, auto-propagate to inspection
  default_association_route_table_key = "spoke"
  default_propagation_route_table_key = "inspection"

  # Three route tables
  route_tables = {
    spoke      = { name = "${var.vpc_name}-tgw-spoke-rtb" }
    inspection = { name = "${var.vpc_name}-tgw-inspection-rtb" }
    vpn        = { name = "${var.vpc_name}-tgw-vpn-rtb" }
  }

  # Routes in each table
  tgw_routes = merge(
    {
      # Spoke table: everything goes to inspection
      spoke_default = {
        destination_cidr_block = "0.0.0.0/0"
        route_table_key        = "spoke"
        attachment_id          = null  # inspection VPC attachment
      }
    },
    {
      # VPN table: every spoke CIDR goes to inspection for firewall
      for cidr in local.local_spoke_cidrs :
      "vpn_local_${replace(cidr, "/", "_")}" => {
        destination_cidr_block = cidr
        route_table_key        = "vpn"
        attachment_id          = null
      }
    },
    {
      for cidr in local.remote_spoke_cidrs :
      "vpn_remote_${replace(cidr, "/", "_")}" => {
        destination_cidr_block = cidr
        route_table_key        = "vpn"
        attachment_id          = null
      }
    }
  )
}

Why Appliance Mode Matters

The appliance_mode_support = "enable" setting on the inspection VPC attachment is non-negotiable. Without it, TGW can return traffic through a different AZ than the one it entered, breaking stateful firewall inspection. With appliance mode, TGW ensures symmetric routing — traffic always returns through the same AZ it entered.

Sharing the TGW Across the Organization

The TGW is created in the shared network account but needs to be accessible from all spoke accounts. AWS Resource Access Manager (RAM) handles this:

resource "aws_ram_resource_share" "tgw" {
  name                      = "${var.vpc_name}-tgw-share"
  allow_external_principals = false

  tags = {
    Name = "${var.vpc_name}-tgw-share"
  }
}

resource "aws_ram_resource_association" "tgw" {
  resource_arn       = module.transit_gateway.tgw_arn
  resource_share_arn = aws_ram_resource_share.tgw.arn
}

resource "aws_ram_principal_association" "tgw" {
  principal          = local.organization_arn
  resource_share_arn = aws_ram_resource_share.tgw.arn
}

The RAM principal is the AWS Organization ARN, which means every account in the org can see and attach to the TGW. When a spoke account creates a TGW attachment, it's automatically associated with the spoke route table and its CIDRs are propagated to the inspection route table — zero manual intervention.

GWLB Endpoint Service Permissions

For spoke accounts to create GWLB endpoints that reference the centralized GWLB, each account principal must be explicitly allowed on the VPC Endpoint Service. This is automated by reading all account IDs from a centralized config file and generating IAM root ARNs:

locals {
  accounts = yamldecode(file("${path.module}/../../config/accounts.yaml"))

  allowed_principal_arns = [
    for name, id in local.accounts :
    "arn:aws:iam::${format("%012d", id)}:root"
  ]
}

resource "aws_vpc_endpoint_service_allowed_principal" "gwlb" {
  for_each = toset(local.allowed_principal_arns)

  vpc_endpoint_service_id = module.gwlb.endpoint_service_id
  principal_arn           = each.value
}

This means adding a new spoke account is a one-line config change — the GWLB endpoint service permissions update automatically.

VPN Integration: On-Premises Inspection

On-premises locations connect via Site-to-Site VPN with dynamic BGP routing. Pre-shared keys are stored securely in AWS Secrets Manager:

resource "aws_secretsmanager_secret" "vpn_psk" {
  for_each = var.customer_gateways

  name        = "${var.vpc_name}-vpn-psk-${each.value.location}"
  description = "Pre-shared key for VPN connection to ${each.value.location}"
}

resource "aws_vpn_connection" "this" {
  for_each = var.customer_gateways

  customer_gateway_id = aws_customer_gateway.this[each.key].id
  transit_gateway_id  = module.transit_gateway.tgw_id
  type                = "ipsec.1"
  static_routes_only  = false  # BGP dynamic routing

  tunnel1_preshared_key = aws_secretsmanager_secret_version.vpn_psk[each.key].secret_string
  tunnel2_preshared_key = aws_secretsmanager_secret_version.vpn_psk[each.key].secret_string

  tags = {
    Name     = "${var.vpc_name}-vpn-${each.value.location}"
    Location = each.value.location
  }
}

VPN attachments are associated with the VPN route table, which has explicit routes for every spoke CIDR pointing to the inspection VPC. This means on-premises traffic destined for any spoke VPC must transit through the Palo Alto firewalls.

BGP propagation runs in the opposite direction: spoke VPC CIDRs are propagated to the VPN route table, which advertises them back to on-premises routers. This ensures on-premises devices always have up-to-date routes to AWS spoke VPCs.

# Propagate spoke VPC routes to VPN table for BGP advertisement
route_table_propagations = {
  for attachment_id in data.aws_ec2_transit_gateway_vpc_attachments.spoke_vpcs.ids :
  "vpn_propagation_${attachment_id}" => {
    route_table_key = "vpn"
    attachment_id   = attachment_id
  }
}

Traffic Flow Deep Dive

North-South: Spoke to Internet

1. EC2 in spoke VPC sends packet to 8.8.8.8
2. Spoke VPC route table: 0.0.0.0/0 -> TGW
3. TGW spoke route table: 0.0.0.0/0 -> inspection VPC attachment
4. Inspection VPC TGW subnet: 0.0.0.0/0 -> gwlbe-NS (GWLB endpoint)
5. GWLB encapsulates in GENEVE -> Palo Alto inspects -> GWLB returns
6. gwlbeNS subnet: 0.0.0.0/0 -> NAT Gateway
7. NAT Gateway -> Internet Gateway -> Internet

Return path: Internet → NAT Gateway → NGW subnet routes spoke CIDRs to gwlbe-NS → GWLB inspects → gwlbeNS subnet routes spoke CIDRs to TGW → TGW inspection table routes to spoke attachment → Spoke VPC.

East-West: Spoke A to Spoke B

1. EC2 in Spoke A (10.100.0.0/20) sends packet to Spoke B (10.100.16.0/20)
2. Spoke A route table: 0.0.0.0/0 -> TGW
3. TGW spoke route table: 0.0.0.0/0 -> inspection VPC attachment
4. Inspection VPC TGW subnet: 10.100.16.0/20 -> gwlbe-EW (GWLB endpoint)
5. GWLB encapsulates in GENEVE -> Palo Alto inspects -> GWLB returns
6. gwlbeEW subnet: 10.100.16.0/20 -> TGW
7. TGW inspection route table: 10.100.16.0/20 -> Spoke B attachment
8. Packet arrives at Spoke B

VPN: On-Premises to Spoke

1. On-prem server (10.1.2.3) sends packet to Spoke VPC (10.100.0.50)
2. On-prem router -> IPsec VPN tunnel -> TGW
3. TGW VPN route table: 10.100.0.0/20 -> inspection VPC attachment
4. Inspection VPC TGW subnet: 10.100.0.0/20 -> gwlbe-EW (East-West endpoint)
5. GWLB encapsulates in GENEVE -> Palo Alto inspects -> GWLB returns
6. gwlbeEW subnet: 10.100.0.0/20 -> TGW
7. TGW inspection route table: 10.100.0.0/20 -> Spoke attachment
8. Packet arrives at spoke VPC

Cross-Region: TGW Peering

The architecture spans two regions with TGW peering for cross-region traffic. Remote spoke CIDRs in the inspection route table point to the peering attachment:

# Routes for remote region spoke CIDRs via TGW peering
{
  for idx, cidr in local.remote_spoke_cidrs :
  "inspection_remote_${replace(cidr, "/", "_")}" => {
    destination_cidr_block = cidr
    route_table_key        = "inspection"
    attachment_id          = aws_ec2_transit_gateway_peering_attachment.cross_region.id
  }
}

This enables spoke VPCs in the primary region to reach spoke VPCs in the DR region while still being inspected by the Palo Alto firewalls.

Cross-Zone Load Balancing: The Hidden Complexity

The enable_cross_zone_load_balancing setting on the Gateway Load Balancer is one of the most consequential decisions in this architecture, and one of the least understood. It fundamentally changes how traffic is distributed to your firewalls and directly interacts with TGW appliance mode.

What Cross-Zone Load Balancing Does

By default (cross-zone disabled), a GWLB only forwards traffic to targets registered in the same Availability Zone as the GWLB endpoint that received the traffic. With cross-zone enabled, the GWLB distributes traffic to healthy targets in any AZ, regardless of which endpoint received it.

Behavior Cross-Zone Disabled Cross-Zone Enabled
Traffic routing GWLB endpoint in AZ-a sends only to firewalls in AZ-a GWLB endpoint in AZ-a can send to firewalls in any AZ
AZ failure If AZ-a’s firewall dies, traffic entering AZ-a is dropped If AZ-a’s firewall dies, traffic is rerouted to AZ-b’s firewall
Load distribution Uneven if AZs have different traffic volumes Even distribution across all healthy targets
Latency No cross-AZ hops — traffic stays local Possible cross-AZ hops add ~1-2ms latency
Data transfer cost No cross-AZ charges for GWLB traffic Cross-AZ data transfer charges apply ($0.01/GB per direction)
Stateful inspection Flows stay pinned to the same AZ Flows can shift AZs during target failover (session impact)

Per-AZ Subinterface Mapping on the Palo Altos

Each Palo Alto firewall associates its data-plane subinterface with the specific GWLB endpoint in its own AZ. This is configured on the Palo via the CLI:

# On Palo in AZ-a: associate subinterface with the AZ-a GWLB endpoint
request plugins vm_series aws gwlb associate interface ethernet1/1.10 vpc-endpoint "vpce-0abc123-aza"

# On Palo in AZ-b: associate subinterface with the AZ-b GWLB endpoint
request plugins vm_series aws gwlb associate interface ethernet1/1.10 vpc-endpoint "vpce-0def456-azb"

# On Palo in AZ-c: associate subinterface with the AZ-c GWLB endpoint
request plugins vm_series aws gwlb associate interface ethernet1/1.10 vpc-endpoint "vpce-0ghi789-azc"

This per-AZ mapping is the reason cross-zone load balancing matters so much. Each firewall is configured to handle traffic from its own AZ’s GWLB endpoint. When cross-zone is enabled, the GWLB can send traffic from AZ-a’s endpoint to the firewall in AZ-b — which still works because the GWLB handles the GENEVE encapsulation transparently, but it introduces cross-AZ latency.

The Interaction with TGW Appliance Mode

This is where it gets nuanced. TGW appliance mode and GWLB cross-zone load balancing solve different problems and must be understood together:

  • TGW Appliance Mode ensures that both directions of a flow (request and response) enter the inspection VPC through the same AZ. This is called AZ affinity — TGW preserves the originating AZ when routing to the destination VPC attachment. Without it, TGW may send the request through AZ-a and the response through AZ-b, breaking stateful inspection.
  • GWLB Cross-Zone controls whether the GWLB, once traffic arrives in a given AZ, can forward it to a firewall in a different AZ.

With appliance mode enabled, TGW guarantees symmetric AZ selection. But even with appliance mode on, if cross-zone is also enabled, the GWLB may still send traffic from AZ-a’s endpoint to a firewall in AZ-b. The GWLB uses 5-tuple flow hashing (source IP, source port, destination IP, destination port, protocol) to maintain session stickiness, so existing flows stay pinned to the same target. This prevents asymmetric routing within a single flow — but it doesn’t prevent cross-AZ latency. A flow that lands on a firewall in a different AZ will incur that cross-AZ hop for every packet in the session.

When to Enable Cross-Zone

Recommended: Enable Cross-Zone for GWLB

For centralized inspection architectures, enabling cross-zone load balancing is the right default. The availability benefit of surviving an AZ firewall failure outweighs the marginal latency and cost overhead. Without it, a single firewall failure creates a complete traffic blackhole for that AZ.

Enable cross-zone when:

  • High availability is the priority — losing an AZ’s firewall should not mean losing connectivity for that AZ’s traffic.
  • Uneven AZ traffic — if some AZs handle more traffic than others, cross-zone ensures firewalls in quieter AZs share the load.
  • Fewer firewalls than AZs — if you have two firewalls across three AZs, you need cross-zone so the AZ without a firewall can still route to a healthy target.

When to Disable Cross-Zone

Disable cross-zone when:

  • Cost optimization at scale — if you process terabytes of traffic daily, cross-AZ data transfer charges add up. At $0.01/GB per direction, 10 TB/day of cross-AZ traffic costs ~$6,000/month.
  • Strict AZ isolation requirements — some compliance frameworks require traffic to stay within a single AZ for data residency or fault isolation.
  • You have equal firewalls in every AZ — if each AZ has its own healthy firewall and traffic is evenly distributed, cross-zone adds cost without meaningfully improving availability.

Real-World Scenario: Three Firewalls Across Three AZs

In a production environment with three Palo Alto firewalls (one per AZ), cross-zone load balancing was enabled. This meant:

  • Each firewall handled roughly 33% of total traffic regardless of which AZ’s endpoint received it.
  • When one firewall went down for maintenance, the remaining two split the load 50/50 automatically — no routing changes, no TGW updates, no intervention.
  • The GWLB’s target_failover settings controlled how quickly existing flows migrated to healthy targets.
# Target failover behavior during AZ failure
target_failover {
  on_deregistration = "rebalance"   # Rebalance flows when a target is removed
  on_unhealthy      = "rebalance"   # Rebalance flows when a target fails health checks
}

Without cross-zone enabled, the same firewall failure would have caused a complete blackhole for all traffic entering through that AZ’s GWLB endpoint — affecting every spoke VPC with subnets in that AZ. This is because even though the GWLB target group contains all three firewalls, the cross-zone setting restricts which targets are eligible. With cross-zone off, only targets in the same AZ as the receiving endpoint are considered — if that AZ has no healthy targets, traffic is dropped.

The Best of Both Worlds: Multiple Firewalls Per AZ

The fundamental trade-off is:

Cross-Zone Setting Availability Performance
Enabled Survives AZ firewall failure Cross-AZ latency (~1-2ms per hop)
Disabled AZ firewall failure = traffic dropped Optimal same-AZ routing, no cross-AZ cost

If you have one firewall per AZ, keep cross-zone enabled. The ~1-2ms cross-AZ latency is a small price for surviving a firewall failure without a complete AZ blackhole.

To get both availability and locality, deploy multiple firewalls per AZ (e.g., two Palos in each AZ), then disable cross-zone. If one firewall in AZ-a fails, the other firewall in AZ-a handles traffic — no cross-AZ hops needed. This gives you same-AZ performance with firewall-level redundancy:

# Two firewalls per AZ with cross-zone disabled
module "gwlb" {
  source = "../../modules/gwlb"

  enable_cross_zone_load_balancing = false  # Safe with 2 Palos per AZ
  # ...
}

# AZ-a: two firewalls
module "firewall_1a_primary"   { ... availability_zone = "us-east-1a" }
module "firewall_1a_secondary" { ... availability_zone = "us-east-1a" }

# AZ-b: two firewalls
module "firewall_1b_primary"   { ... availability_zone = "us-east-1b" }
module "firewall_1b_secondary" { ... availability_zone = "us-east-1b" }

Verifying Cross-Zone Status

# Check if cross-zone is enabled on your GWLB
aws elbv2 describe-load-balancer-attributes \
  --load-balancer-arn <gwlb-arn> \
  --query 'Attributes[?Key==`load_balancing.cross_zone.enabled`].Value' \
  --output text

Lessons Learned

1. Subnet design is the architecture. The six-subnet-type layout isn't over-engineering — each type exists because its route table must differ from every other. Collapse two types into one and you lose the ability to differentiate NS from EW return paths.

2. Appliance mode is non-optional. Without it, TGW may send return traffic through a different AZ, and your stateful firewall will drop it as an unknown session. This manifests as intermittent connectivity issues that are extremely difficult to diagnose.

3. GENEVE means source/dest check off. If you forget source_dest_check = false on the firewall data interface, traffic silently drops. No errors, no logs — just black-holed packets.

4. YAML-driven routing scales. Hard-coding CIDRs in Terraform is a maintenance trap. A centralized YAML file that feeds for_each expressions across dozens of route tables keeps the system manageable at scale.

5. Separate NS and EW endpoints. It's tempting to use a single set of GWLB endpoints for both traffic flows. Don't. The return routing is fundamentally different (NAT Gateway for internet vs. TGW for inter-VPC), and a single subnet route table can't serve both purposes.

6. VPN traffic isn't automatically inspected. Associating VPN attachments with a route table that has spoke CIDRs pointing to the inspection VPC is an explicit step. Miss it, and VPN-to-spoke traffic bypasses the firewall entirely.

7. Cross-zone load balancing for GWLB. Enable it. If one firewall goes down, you want the surviving firewall in the other AZ to handle all traffic without routing changes.

Summary

This architecture provides a single, auditable inspection point for all network traffic in a multi-account AWS environment. Every packet — whether it originates from the internet, another VPC, or an on-premises data center — passes through a Palo Alto VM-Series firewall before reaching its destination.

The key enablers:

  • Gateway Load Balancer with GENEVE encapsulation for transparent, scalable inline inspection
  • Dedicated GWLB endpoints per traffic flow (NS vs. EW) for correct return routing
  • Transit Gateway with three custom route tables enforcing inspection as the default path
  • RAM sharing to extend the architecture across an entire AWS Organization
  • BGP dynamic routing for VPN integration without static route maintenance
  • Centralized YAML configuration for spoke CIDRs that scales to any number of accounts
  • Terraform modules that encapsulate the GWLB, firewall, and TGW patterns for reuse across regions

The entire stack is reproducible. The same modules deploy identically in a DR region, with only CIDR values and ASN numbers changing.

Related Articles